Ingress
It's always confusing to me the difference between resources of type ingress and load balancer.
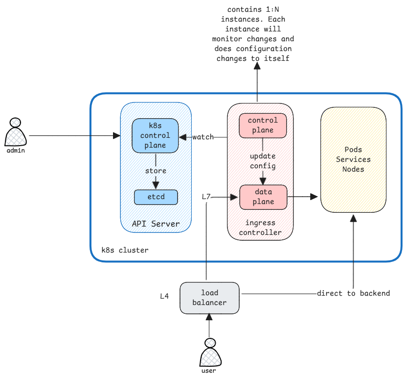
- ingress - handles L7 routing within the cluster.
- load balancer - handles L4 routing to the cluster.

Different types of Kubernetes resourcesβ
Ingress is a separate kind whereas LoadBalancer is a type of Service.
A Kubernetes service is anything that's used to reach a set of pods. It can be a load balancer, a cluster IP or a node port. This is always a L4 based routing. Whereas an ingress is a separate resource that defines rules for routing external HTTP/S traffic to services within the cluster. This is always a L7 based routing.
Ingress is a separate kind whereas LoadBalancer is a type of Service.
Overlap Implementationsβ
What's more confusing is some Ingress controllers also create load balancers.
For example, when you create an ingress resource in a cloud provider like AWS or GCP, the ingress controller will also create an external load balancer to route traffic to the cluster.
In case of cloud providers,
- Ingress controller runs inside cluster but creates the resource of type LoadBalancer outside the cluster.
- Even though it's only an Ingress resource created, the controller creates an external LoadBalancer service to route traffic to the cluster.
To clear this confusion, we must see what the Ingress controller implementation is doing. Check what changes does it implement when an Ingress resource is created.